Wanneer de webshop een franchise module heeft is het mogelijk om per locatie in te stellen hoe deze zich moet gedragen.
Ook kunnen er winkel locaties in Bake-it toegevoegd worden, welke kunnen worden ingesteld om alleen op bepaalde dagen in de week te kunnen bezorgen op vooraf ingestelde postcode gebieden.
Iedere winkel locatie dient een eigen kassa te hebben, voor het aanmaken van transacties bij het importeren van de webshop orders. Dit hoeven geen bestaande kassa's te zijn, als ze maar in Bake-it bestaan is het voldoende.
Het aanmaken van winkel locaties en kassa's kunt u in deze handleidingen nalezen:
Hieronder een voorbeeld van hoe het er uit zou kunnen zien, maar het is uiteraard ook afhankelijk van uw eigen wensen en eisen hoe u dit instelt en gebruikt.

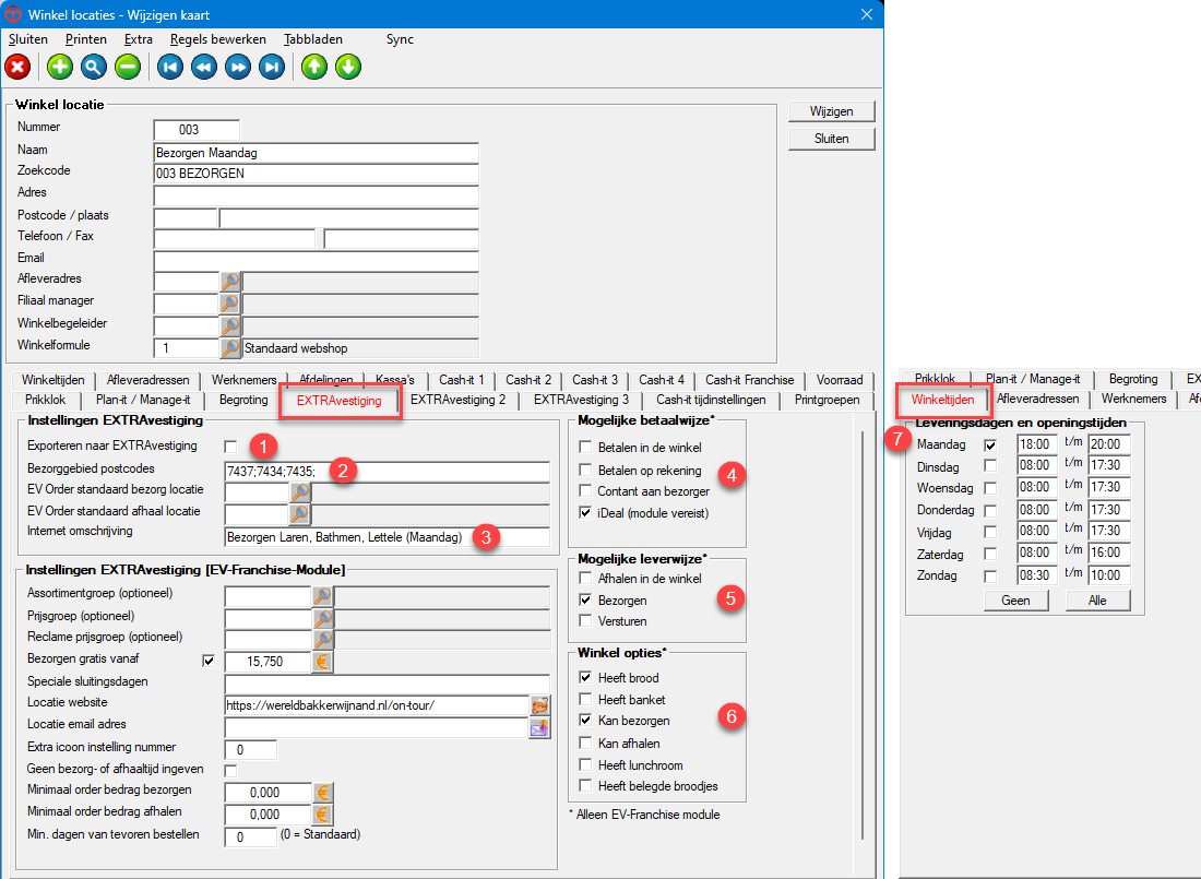
Onder tabblad EXTRAvestiging dient uiteraard het vinkje aan te staan bij Exporteren naar EXTRAvestiging (1), maar dit pas doen op het moment dat het ook daadwerkelijk werkzaam dient te zijn!
Hier kunt u aangeven voor welke postcodes deze bezorg locatie geldig is (2) en hoe u de locatie op de webshop wil laten noemen (3).
Ook de betaalwijze (4), de leverwijze (5) en de winkel opties (6 deze komen als icoontjes achter de naam te staan op de hoofdpagina van de webshop).
Onder tabblad Winkeltijden geeft u aan welke dagen de bezorging verzorgt wordt (7):

Op de hoofdpagina/startpagina van de webshop ziet het er dan zo uit (afhankelijk van uw eigen lay out uiteraard):

Gebruikt u de webshop in een Wordpress website?
Dan kunt u uw website beheerder vragen om de link naar de juiste locatie hier op te tonen.
Dat zou er dan zo uit kunnen zien:

Om de webshop van een specifiek filiaal direct te benaderen vanuit bijvoorbeeld uw website, kan deze middels een parameter geselecteerd t worden bijvoorbeeld: https://webshop.martiorbak.nl?filiaal=1.