Deze handleiding helpt u om de basis instellingen goed te zetten voor een nieuwe winkellocatie, hoe u een
nieuwe kassa aanmaakt leest u hier.
Om te beginnen gaat u naar [Cash-it | Winkels]

Het volgende scherm verschijnt.

Druk hier op het + teken links boven in of "F7" op uw toetsenbord en het volgende scherm verschijnt.

Om te beginnen vult u de gegevens boven in het scherm in en selecteert u het afleveradres van de
winkel.
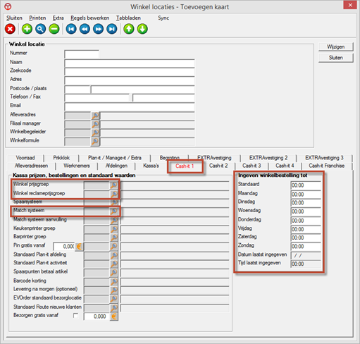
Instellingen onder het tabblad "Cash-it 1"
- Winkel prijsgroep (Indien van toepassing vult u hier de prijsgroep van de winkel in)
- Winkel reclameprijsgroep (Vul hier de reclameprijsgroep van de winkel in)
- Match systeem (Vul hier het match systeem in)
- Match systeem aanvulling (indien gewenst kan er nog een 2e match systeem ingevuld worden)
- Ingeven winkelbestelling tot (Indien u gaat werken met een winkelbestelling kunt u hier de tijden beperken)

Instellingen onder het tabblad "Cash-it 2"
- Afhandelen betalingen (Selecteer hier de extra betaalmogelijkheden)
- Kassa openen / sluiten (Hier kunt u verplichtingen aan of uit zetten m.b.t. de kassa dag)

Instellingen onder het tabblad "Cash-it 3"
- Hier is enkel het veld "Cash-it display lichtkrant" van toepassing. (Dit is de tekst die op het display voorbij loopt)

Instellingen onder het tabblad "Cash-it 4"
Zet de volgende instellingen aan.
- Contantbedrag bonnen afronden op 5 cent
- Afleveradresknoppen niet tonen bij bestellen
- Postcode en huisnr gebruiken voor klantenpasnrs

Wanneer de locatie ook beschikbaar mag zijn via de webshop, dan kunt u dat in tabblad EXTRAVestiging instellen:

Na het invullen van dit tabblad kunt u het scherm sluiten met de knop "Sluiten" en uw nieuwe winkellocatie is
is klaar voor gebruik.
Let op, het kan zijn dat de andere locaties een dubbele locatie hebben, indien dit het geval is maakt u maar 1 locatie
aan met bovenstaande handleiding en meld u aan marti-orbak software dat er een dubbele locatie word gebruikt. Wij zullen
dan de 2e locatie aanmaken voor de bestellingen en deze correct instellen.
Of u kunt onderstaande handleiding volgen. Scheiden Winkel en Klant bestellingen.